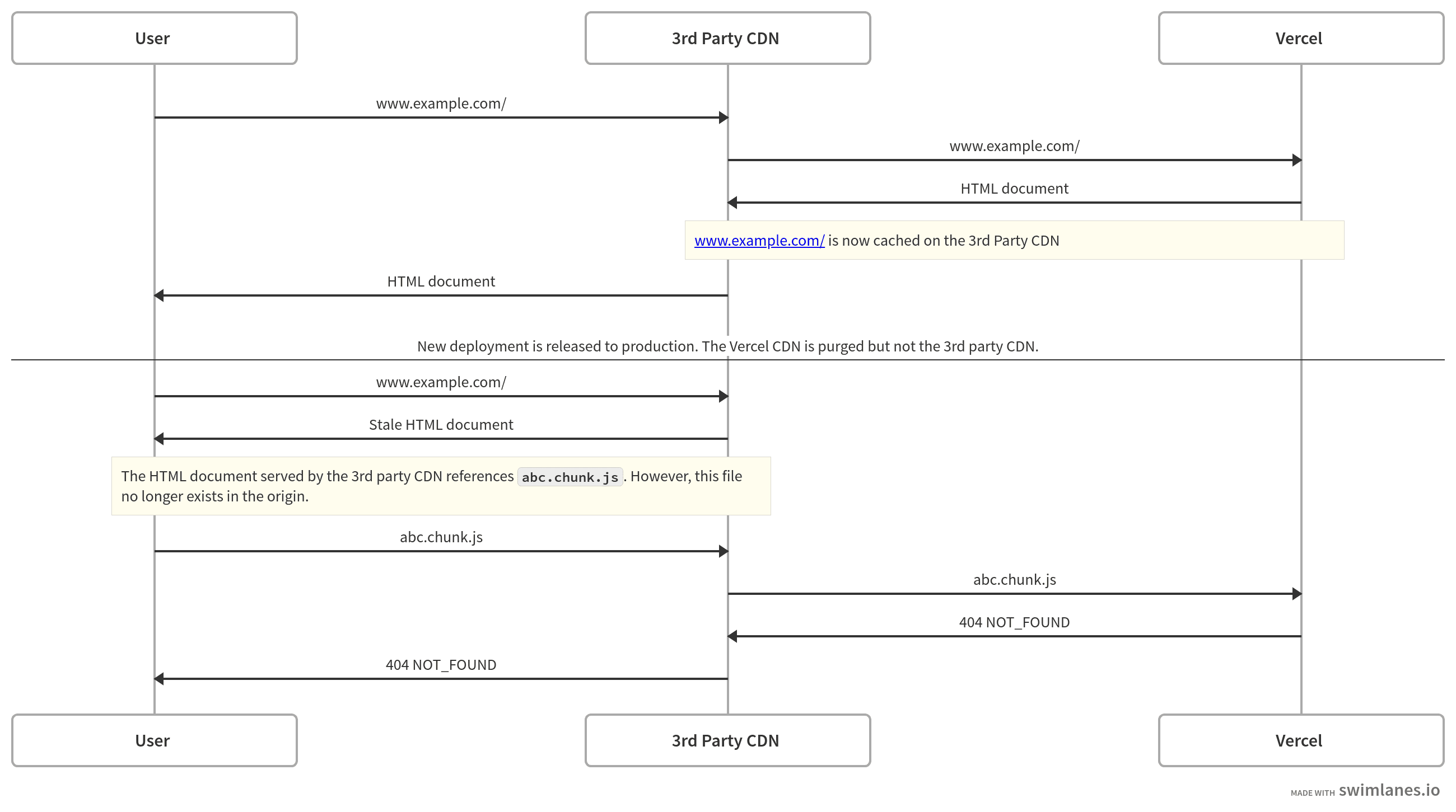
The Vercel CDN was designed to carefully perform new releases of your application without downtime. Therefore, once a new production deployment is ready, we will purge our cache globally and replace the current deployment being served at your production domain with the new version.
If you use a CDN on top of Vercel, you may experience issues since our infrastructure cannot control those providers. A new release on Vercel can cause other CDNs to serve stale content referencing files that no longer exist. You can see an example of the issue below:

A common symptom of the issue described above can be an increase in errors reported by your users after a production deployment is created. The stale HTML is returned by the 3rd party CDN but other assets were purged from it, returning a 404. For that reason, we recommend users to either configure the 3rd party CDN with a very short TTL in the cache or disable it completely.
For more information, see Can I use a proxy on top of my Vercel Deployment?